Blog
New Navigation Features for Model-Driven Apps
Microsoft has been continuing their quest to reduce the number of button clicks and screen changes a user experiences while working with Dynamics 365 Model-Driven Apps. Previously, navigation features like Modal Windows required custom JavaScript to utilize, but more and more UI features are being made available in the Power Apps editor.
Embedded Forms
For a long time, Quick View forms were the go-to method of displaying related data on a form. These fields were read-only, so users would have to navigate to that related record if they wanted to make any changes. Now, you can embed a related record’s form in another form! Supposed you wanted to give user’s the ability to modify Account information from a related Contact. Simply add a new Form input component from the editor:
Then select the Lookup for the record you wish to display and you’re done! Easily modify 2 separate records from one page.
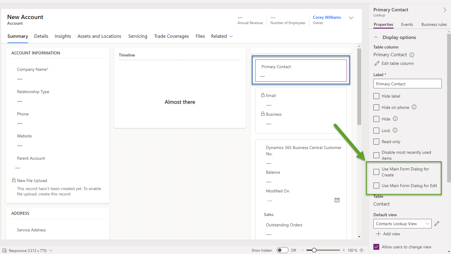
Modal Windows for Lookup Fields
Previously, in order to display a Lookup record in a modal window, developers had to deploy custom JavaScript on the form. Now, makers can simply adjust a setting on any lookup field, and the record displays in a modal window! From the editor, choose a lookup on your form. Under the Display Options, simply check the boxes to open the new and edit forms in modal windows:
Modal Windows on the Timeline
The Timeline component now supports modal windows as well. Simply Select your timeline component and choose “Main Form Dialog” for new and existing activities:
Give us a call today!
We love to implement Microsoft Dynamics 365 and Power Platform solutions here at Beringer. We’ve been working with Microsoft Dynamics since its inception, and we’re always finding innovative ways to implement the latest tools and help automate business processes.
Beringer Technology Group, a leading Microsoft Gold Certified Partner specializing in Microsoft Dynamics 365 and CRM for Distribution also provides expert Managed IT Services, Backup and Disaster Recovery, Cloud Based Computing, Email Security Implementation and Training, Unified Communication Solutions, and Cybersecurity Risk Assessment.


